ConnectIn Workflow
Quick links
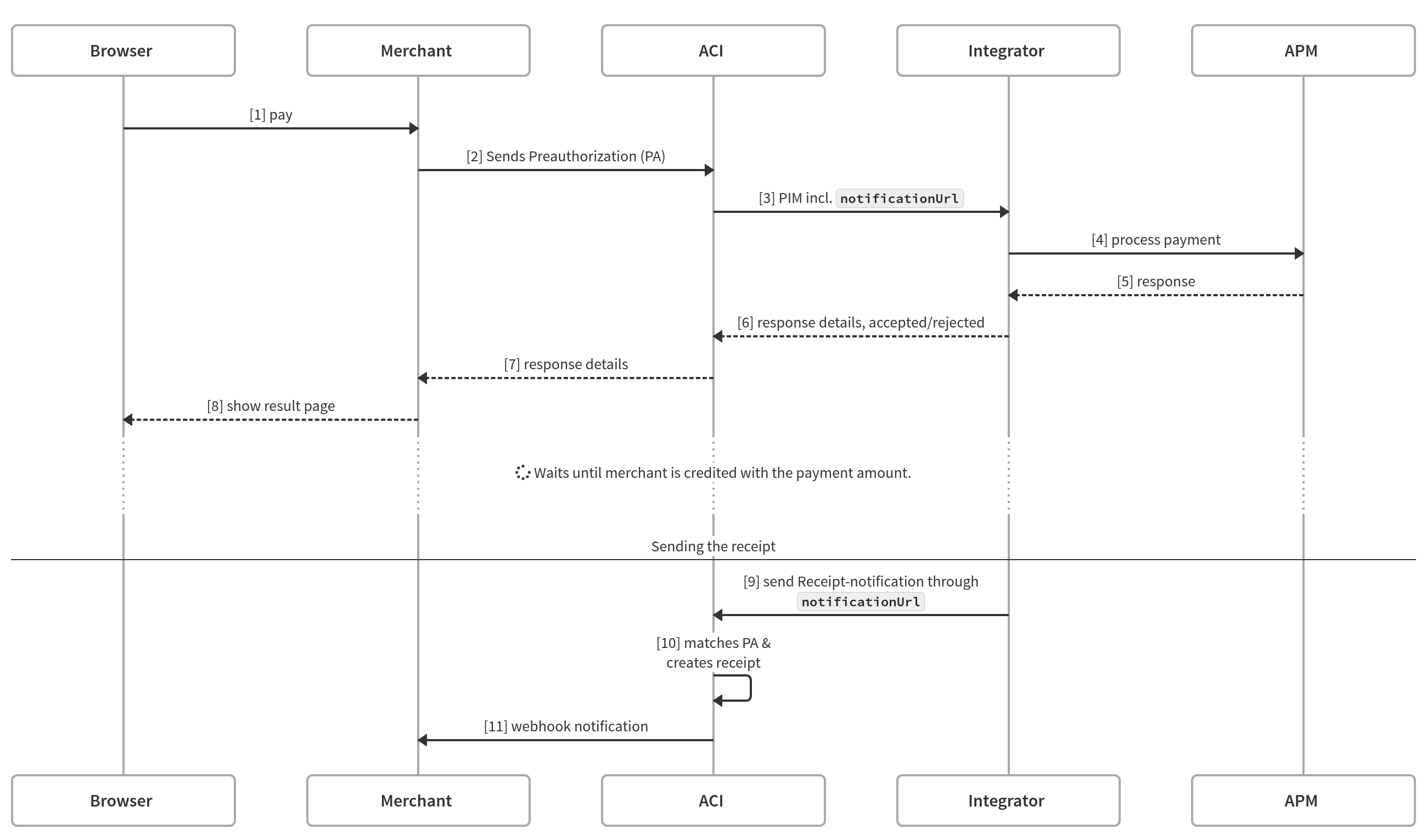
The diagrams in the section only represent the interactions between Shopper, Merchant, ACI and the Integrator. The messages exchanged between the Integrator and the APM/Acquirer are only partially represented.
Credit Cards
Server-to-Server

COPYandPAY

Virtual Account
Server-to-Server
This workflow allows the integration of APMs that require redirections and intermediate status for deferred payments, for which the final status is not known immediately after the shopper concludes the process at the APM.

- Status-update notifications Integration Guide-Async Notifications (Integrator --> ACI) should be preferably done using
notificationURLrather than sending the status together with the shopper redirection usingshopperResultUrl. In the second case, if the shopper redirection fails, the status would be never changed at ACI platform. - Notice that the parameters
shopperResultUrlandnotificationUrlare generated in and point to the ACI platform. TheshopperResultUrlwith the same name sent by the merchant is not forwarded to the middleware. The integrator redirects the shopper to ACI after the payment is finished at the APM and ACI will perform the redirection to the merchant. - Note: Please read 800.400.500 as 000.200.001 for VA workflow in Server-to-Server and COPYandPAY
- ECI
- verificationId
- xid
- Directory Server transaction ID - threeDSecure.dsTransactionId
- 3D Secure version - threeDSecure.version
- 3DS Requestor Challenge Indicator - threeDSecure.challengeIndicator
- ACS Challenge mandate indicator - threeDSecure.challengeMandatedIndicator
- Exemption flag - threeDSecure.exemptionFlag
- Authentication Type - threeDSecure.authenticationType
- ACSTransactionID
- Child links
- Eci – threeDSecure.eci
- VerificationId - threeDSecure.verificationId
COPYandPAY
.
Prepayment/Invoice/Online-Transfer – Receipt workflows
Server-to-Server

COPYandPAY

3D Secure
3DS 1.0

3DS 1.0 fields sent to the integrator in the PIM:
3DS 2.0

3DS 2.0 fields sent to the integrator in the PIM:
Create the payment form
For more details about these fields visit https://docs.aciworldwide.com/support/3d-secure-2.0-guide
